AI Automapper
The AI Auto-mapper in Astera Data Stack leverages semantic relationships to intelligently map fields between different data layouts. By analyzing the context and meaning of fields, it automatically links related fields, such as mapping "Country" to "Nation."
Semantic relationships are formed through AI by analyzing and understanding the context and meaning of words. When using the AI Automapper functionality, semantic mapping leverages these relationships by sending fields along with relevant data to improve accuracy in identifying and connecting related fields.
This advanced approach streamlines the field mapping process, enhancing both accuracy and efficiency.
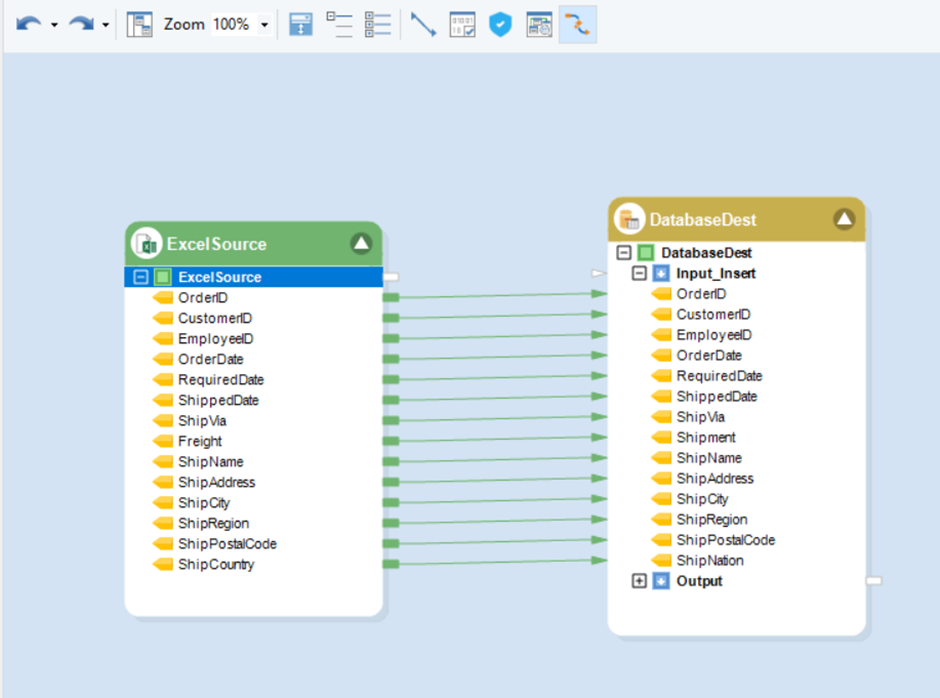
Let’s look at an example. In the following flow, we need to map source fields from an Excel Source to a Database Destination object.

At the moment, if we auto-map the fields by dragging and dropping the green, ExcelSource node onto the Input_Insert node, we’ll notice that two of the above fields have not been mapped due to the difference in the field names.

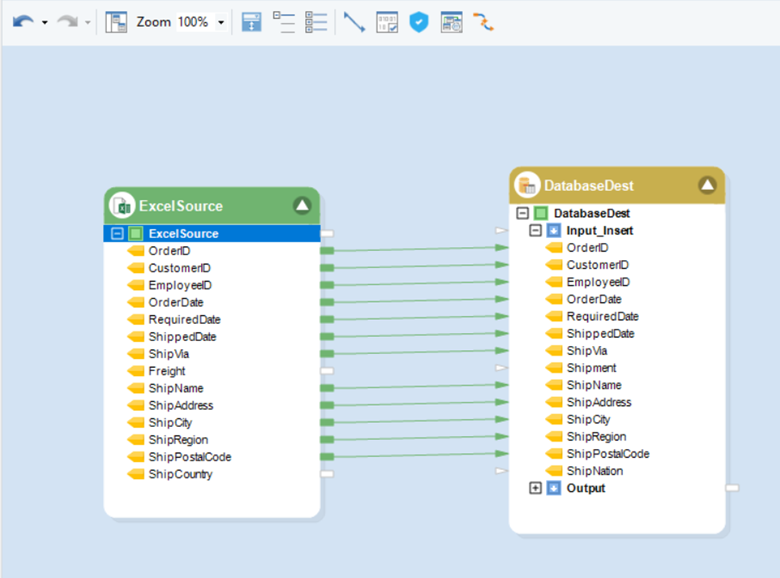
Now, let’s select the Link Actions to Create Maps Using AI option in the Toolbar and try mapping the fields again.

As evident, all the fields have now been mapped successfully.

Last updated
Was this helpful?