Expression Transformation
The Expression transformation object in Astera Data Stack defines an expression or logic to process an incoming value (or values). As a result, it may return a new set of values that do not depend on any user-provided input data. Expressions can also be modified and used as variables for various other calculations.
The Expression transformation object uses an expression as a logic to transform data. You can write an expression of your own or use different functions or operations from Astera’s extensive library of built-in functions, such as string manipulations, data conversion, date and time manipulation, etc. You can also perform various operations such as mathematical calculations and comparisons, etc. using the Expression transformation object.
Use case
In this example, we have a sample dataset, Customers, stored in an Excel file. The address information in this source is split into multiple fields such as Address, Region, Country, and PostalCode. We want to concatenate the information in these fields and return it as full address in a new data field. For this, we will use the Expression transformation object.
Using the Expression transformation
Retrieve your data in the dataflow by using one of the source objects from the Sources section in the Toolbox. In this example, we will work with an Excel Workbook Source.
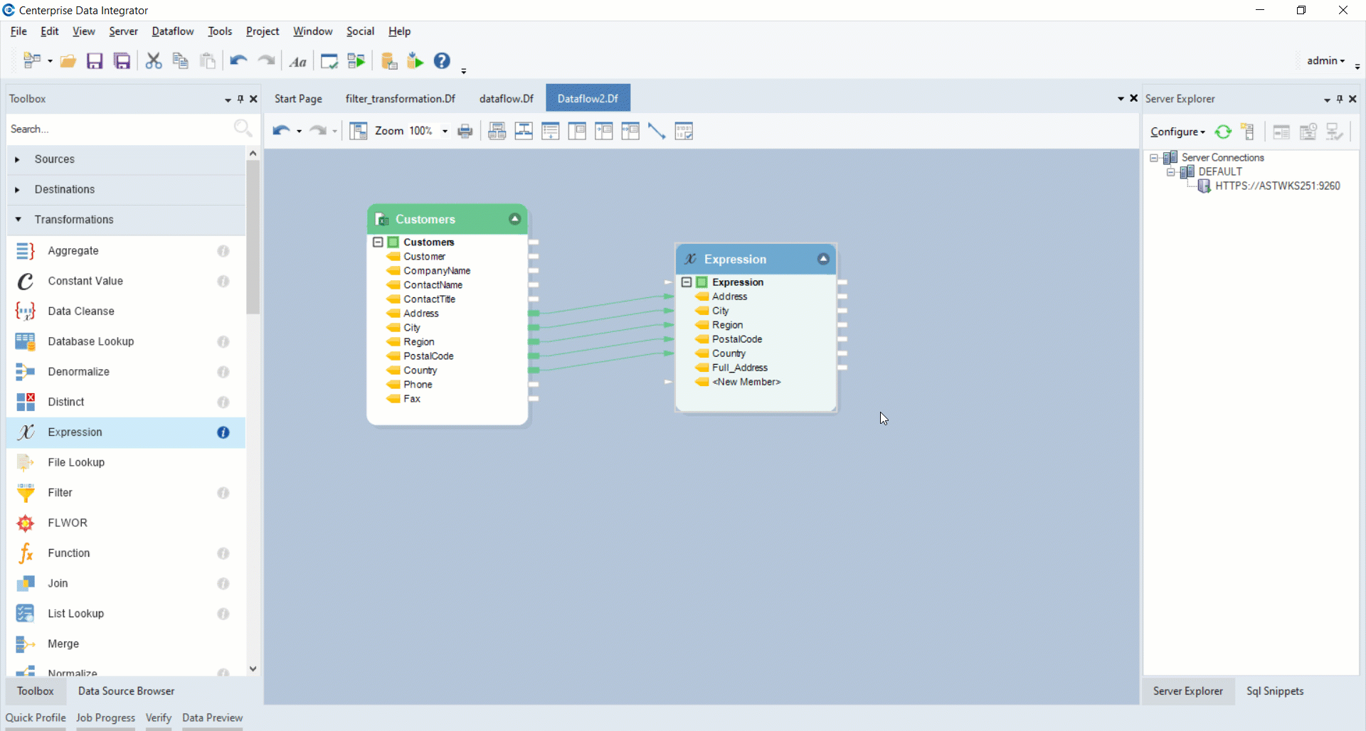
Drag-and-drop the Expression transformation object from Toolbox>Transformations > Expression onto the designer.

Map the fields to be concatenated from the source object to the Expression transformation object. In this example, we have mapped the Address, Region, City, Country, and PostalCode fields.

Now right-click on the Expression transformation object and select Properties from the context menu.

This will open the Layout Builder window where you can add or remove fields and modify your layout.

These are the following options on the Layout Builder window:
Name: This is where the field name is specified. You can change the name of existing fields if required.
Data Type: Specifies the data type of the mapped fields.
Input: When checked, the field will be mapped as an input, with an input mapping port, to take data input from a source.
Output: When checked, the field will be mapped as an output. If an expression is present, the expression will be applied to this output.
Variable: Turns the field into a variable which can then be applied to other fields. These expressions are calculated first and then assigned to other expressions using it. Once a field turns into a Variable, it cannot be assigned for input or output mapping.
Expression: This is where the expression used for modifying the field or group of fields is specified.
Since we want to write the address details from multiple fields into a single field, let’s create a new field named Full_Address, specify the Data Type as String, and check the Output option.

You can either write an expression directly in the Expression box in the Layout Builder window, or you can build an expression in the Expression Builder. To access the Expression Builder, click on the option. An Expression Builder window will open.

You will find the following options in the Expression Builder window:
Functions: An extensive library of built-in functions from which you can select any function according to your requirements.

Expressions: Here, you can write an expression rule or choose one from the built-in functions in Astera.
Objects: In this panel, you can find all the fields in your layout listed under the Expression node. You can double-click on any field name to map it to your expression.
In this example, we can either use a concatenate function from the built-in functions or write an expression of our own to return the complete address information in a single field.
For example: Address + ‘ ‘ + Region + ‘ ‘ + City + ‘ ‘ + Country + ‘ ‘ + PostalCode

Note: Once you’ve built the expression, click on the Compile button to check whether or not the expression was compiled successfully. If the Compile Status is ‘Successful’, click OK.
You can now see your expression appear in the Expression field. Click Next.

A General Options screen will now open where you can add Comments and specify other General Options. Once you’re through with these general settings, click OK.

General Options Window: This window shares options common to most objects in the dataflow.
Clear Incoming Record Messages: When this option is checked, any messages coming in from objects preceding the current object will be cleared. This is useful when you need to capture record messages in the log generated by the current object and filter out any record messages generated earlier in the dataflow.
Do Not Process Records with Errors: When this option is checked, records with errors will not be output by the object. When this option is off, records with errors will be output by the object, and a record message will be attached to the record. This record message can then be fed into downstream objects in the dataflow, for example, a destination file that will capture record messages or a log that will capture messages and collect statistics as well.
The Comments input allows you to enter comments associated with this object.
To preview the output, right-click on the Expression transformation object and select Preview Output from the context menu.

Here’s a preview of the concatenated output:

You can now map your output to a destination or some other transformation in the dataflow. In this example, we will be writing our output to a Delimited File Destination.
You may rename your Destination object from the context menu options for this object. Here, we will rename it as Full_Address.

This concludes using the Expression transformation object in Astera Data Stack.
Last updated