Template Less Data Extraction
Overview
Template-less data extraction enables the processing of unstructured documents without relying on predefined templates. This approach is highly flexible and adaptable, allowing for the extraction of structured data from various document formats, even when layouts differ.
In this document, we will outline a use case where template-less extraction is applied to invoices using AI-powered techniques.
Use Case
For our use case, we will use multiple PDF invoices as our source files. These invoices will have diverse and unpredictable layouts. This AI-powered technique will help us extract key information from the invoices and convert it into a structured JSON format.
Following are some layouts of the invoices:


Building the Extraction Pipeline
1. Creating the Dataflow
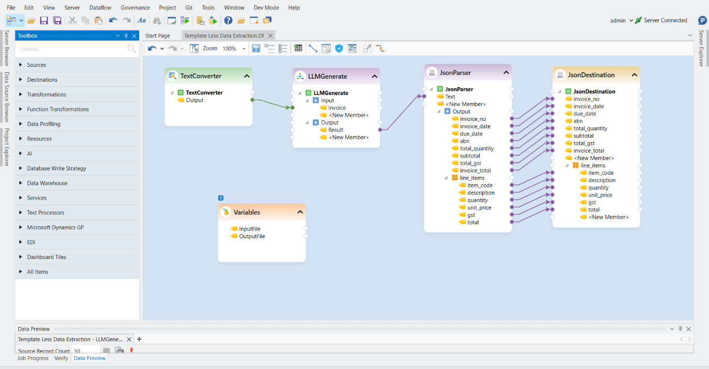
Start by creating a new Dataflow where we will design our invoice extraction pipeline for a single invoice.
2. Configuring the Source
To read unstructured data from the invoice in our pipeline we will be using the Text Converter object. Drag and drop the Text Converter object from the Sources section in the toolbox.

Configure it by specifying the file path to one of the source invoice files.
The output of this object will contain the entire content of the PDF file as a single text string.
3. Using LLM Generate
Next, drag and drop the LLM Generate object from the AI section of the toolbox into the dataflow designer, to extract structured information from the unstructured text dynamically.

Double-click on the objects header to configure its properties.
Select the Input node to create the required input fields. For our use case, let’s define a single input field named Invoice, which will contain the invoice content as a string.

Click OK to save the configuration. The invoice field will now appear in the input node.

Map the output of the Text Converter object to the input field of the LLM Generate object.

4. Defining the Prompt
Next, let’s define a prompt which acts as a set of instructions which guides the AI model in extracting and structuring data from the invoice.
Open the properties of the LLM Generate object, by double-clicking on the header.
Right-click on the Prompts node and select Add Prompt (or use the Add Prompt button at the top of the layout window).

A Prompt node will appear with Properties and Text fields.
Let’s select the Text field and enter a prompt which instructs the LLM to extract data from the provided invoice and generate an output in the required JSON structure.

Click Next to proceed to the LLM Generate Properties screen.
Here, let’s select the Ai provider, for our use case we will be using the OpenAI GPT-4 model, with its default settings.
Note: If using gpt-4o-min, set Max Tokens to 16000 in the Ai Sdk Options to ensure optimal extraction, as it can process data from up to 10 pages efficiently.

Note: Multiple AI providers are available, and you can configure the model settings based on your specific use case.
Click OK to complete the configuration.
Writing to Destination
5. Converting and Storing JSON Output
Next, let’s drag-and-drop a JSON Parser object onto the designer. This will convert the extracted data which is returned as a text string into a structured JSON format.
Map the output field of the LLM Generate object to the input field of the JSON Parser object.

Open the JSON Parser properties.
In the layout screen, we can either create a preferred layout manually or use the Generate Layout by Providing Sample Text option to generate the layout automatically.

Once the JSON Parser is configured, let’s drag and drop a JSON File Destination object.
Configure the JSON File Destination object and map all fields onto it from the JSON Parser output.

Let's preview the extracted data by right-clicking on the object's header, to verify our output.

Run the dataflow to generate the JSON file containing the extracted invoice data.

Automating Extraction for Multiple Invoices
To automate the extraction process for multiple invoices, let’s create a workflow and parameterize the source and destination file paths by configuring a Variables object in the dataflow.

6. Configuring the Workflow
The workflow will consist of three key objects:
File System Items Source: Fetches all invoices from the specified folder path where all invoices are stored.
Expression: Used to create an output JSON file path for each invoice using the source file name.
Run Dataflow: Used to run the previously configured dataflow for the specific invoice file path.

Once the workflow is configured, running it will extract and store data in JSON format for all invoices in the specified folder.
We have now successfully configured a Template Less Data Extraction solution in Astera.
Was this helpful?