Connecting to SAP HANA Database
SAP HANA is an in-memory, relational database management system used for storing and retrieving data as requested by applications. Astera allows you to connect to SAP HANA databases to read data from or to write data to its tables through various database objects. The SAP HANA database can be natively connected to through a database source or a database destination object in Astera.
We can also use other objects such as lookups, SQL script task in a workflow, database write strategies and in any other object where connecting to a database is supported in Astera.
To learn more about SAP HANA and its installation, click here.
In this article, we will explore:
A use case where a SAP HANA Database is being used in Astera.
Connecting to a SAP HANA database in Astera.
Use Case
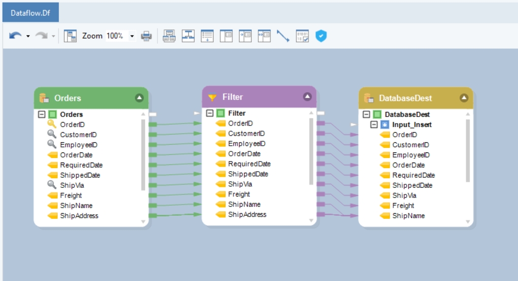
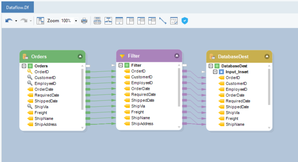
Let’s use the SAP HANA Database in an ETL process and see how it can integrate data in a dataflow.
We have Orders data in a Database Table Source. We need to get a list of all the orders to be shipped to ‘Brazil’.
To learn more about how a Database Table Source works in Astera, click here.

We will use the Filter transformation object to filter out records for orders to be shipped to Brazil.
To know more about how a Filter Transformation object works in Astera, click here.

If we preview the output, we can see all orders that are to be shipped to Brazil.
Now, we can write this data to a database using the Database Table Destination object in Astera. Let’s drag-and-drop the Database Table Destination object onto the dataflow designer.

Let’s connect to the SAP HANA Database using the Database Table Destination object.
To configure the Database Table Destination object, right-click on its header and select Properties from the context menu.

As soon as you have selected the Properties option from the context menu, a new window will open.

This is where you can configure a connection with the database.
The first step is to select the Data Provider from the list. We will select SAP HANA as our data provider in this case.

Put in the required credentials for your SAP HANA data provider account.
User ID
Password
Server Name
Database
Schema
Port

Test Connection to make sure that your database connection is successful and click Next.

Once the connection is established, you can Pick Table or Create Table and modify Writing Options for SAP HANA Database on the Properties screen.
The Database Table Destination object has some specific data writing options for SAP HANA. On the Pick Table screen, there is an added option for Table Type.
The SAP HANA databases support two types of tables for Column and Row based storage, where the data can be stored either in a column table or a row table.
To learn more about Column and Row based data storage, click here.
In the Table Type drop-down, you have two options:
Column Stored Table
Row Stored Table

For this use case, we will Create a new table and set the Table Type as Column Stored Table.
To read more on other different data writing options in a Database Table Destination, click here.

You have successfully configured SAP HANA as your database provider for your Database Table Destination object. The data will now be written to the SAP HANA Database once we run the dataflow.

This concludes connecting to the SAP HANA Database in Astera.
Was this helpful?