Data Vault Loader
Data Vault loader 
The Data Vault Loader object in the Data Warehouse section of the Toolbox allows you to write data to a Data Vault Entity such as a Hub, Link, or Satellite table. You can connect to a deployed model and then choose the entity type and table that you want to write your data to.
In this article, we will look at how to configure and use the Data Vault Loader object.
Use Case
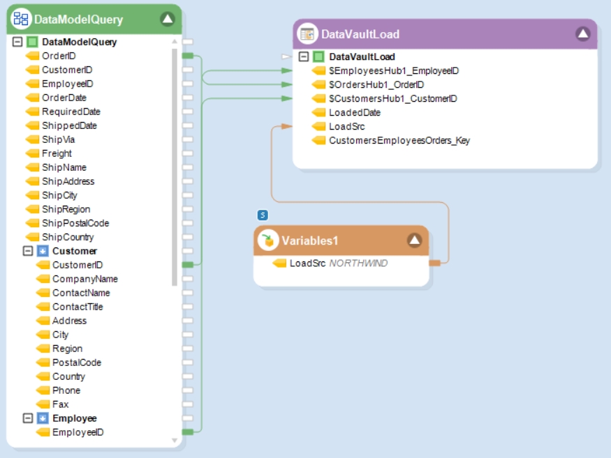
For our use case, we will be using the Data Vault Loader object to write data to an Orders Hub, a Customers-Orders Link, and an Orders Satellite.
- To get the Data Vault Loader object from the Toolbox, go to Toolbox > Data Warehouse > Data Vault loader. 

- Drag-and-drop the Data Vault loader object onto the dataflow designer. 


This object is currently empty as it has not been configured yet.
- To configure this object, right-click on the object header and select Properties from the context menu. Alternatively, you can also double-click the object header. A configuration window will appear on your screen. 

Here, you can configure the Data Vault loader object.
- On the Database Connection screen, you will notice that the Data Provider dropdown menu is limited to just one option: Astera Data Model. This option represents the data models that are deployed on the server and are available for usage. 

- Once you have provided your credentials and a server connection, you can select a deployed, Data Vault model from the Database dropdown menu, which consists of the entities that need to be populated. 

For our use case, we have selected the DataVault_Customers_Orders database which consists of the Orders and Customers Data Vault entities.
- Now, click Next. On the Pick Table screen, you select an entity type: a Hub, Link, or Satellite. First, select the Hub entity type. 

- Based on the selected entity, the Pick Table dropdown menu dynamically filters out all related tables and their parent entities if any. 
- Hub entities do not have any related/attached parent entities. 
- Link entities can have related/attached Hub and Bridge tables. 
- Satellite entities can have related/attached Hub, Link, and Point-In-Time (PIT) tables. 
- As we have selected the entity type Hub, and since Hub entities do not have related parent entities, we will simply select the OrdersHub table from the drop-down. Once done, click Next. 

- On the Layout Builder screen, you can view the layout of the selected entity, including the characteristics and roles of each field. However, you cannot modify the layout of the entity from this screen. 

- Now, Click OK to close the configuration window. The Data Vault Loader object has now been configured and you will be able to see all fields in the object layout. 

- You can now map the incoming source data to each relevant, mappable field. This can be done using a relevant source object from the Toolbox and configuring it so as to extract the source data. 
While the Load Date Time field is derived automatically, users will need to provide the relevant source value to the LoadSc field. This can be done using variables.
Hub entity:
- Requires users to map business keys 
- Does not consist of any attributes 

Link entity:
- Requires users to map business keys of the related Hubs 

Satellite entity:
- Consists of attributes, all of which are mappable. 
- Consists of a RecordHash which is calculated automatically. 

This concludes using the Data Vault Loader object in Astera Data Stack.
Was this helpful?
