Virtual Primary Key
A primary key is used to uniquely identify each record in an entity and may comprise of a single or multiple attributes of that entity.
Consider a database consisting of a schema that has an entity without a primary key. After reverse engineering it to a data model, we may need to have a primary key in it. To fulfill this need of having a primary key in the data model without making changes in the schema of the database, Astera Data Stack provides you with a feature of marking Virtual Primary Keys in entities.
These Virtual Primary Keys can be used to create virtual relationships with other entities which can further help users in designing ETL pipelines and deriving useful insights from their data.
Use Case
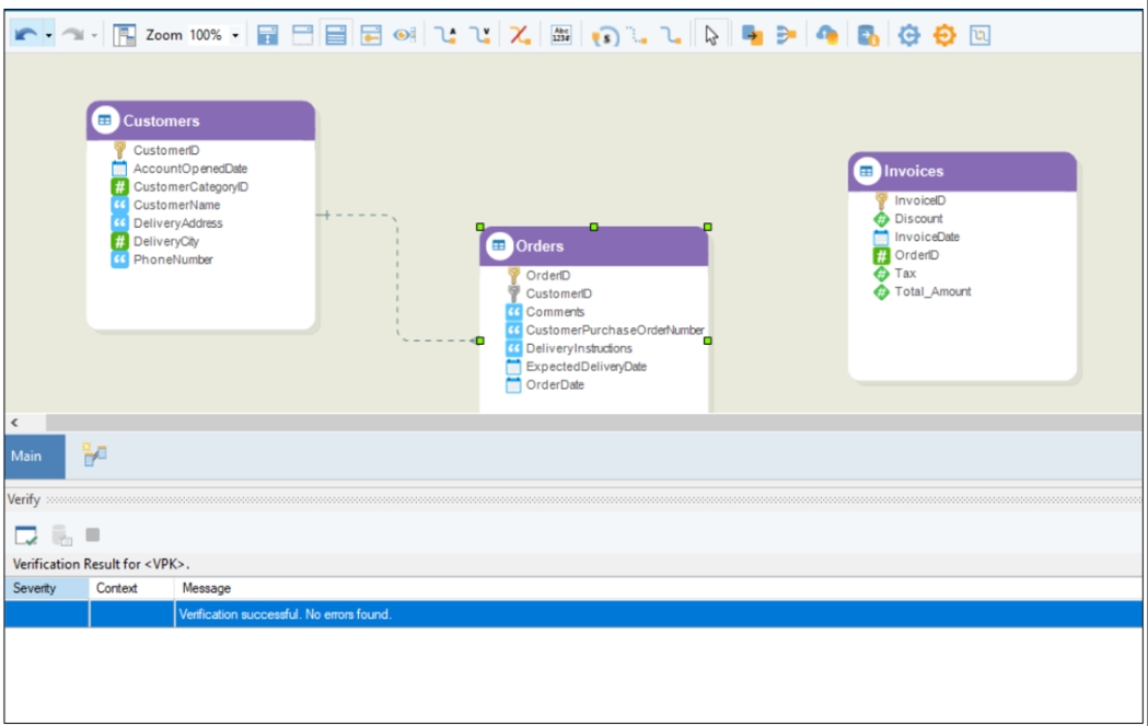
Consider a database with the following entities: Customers, Orders, and Invoices. The Orders entity has details of orders placed by a customer, while the Invoices entity contains information about invoices for all orders.

As per the business logic, the Orders entity can have a relationship with the Invoices entity. However, due to the missing primary key in the Orders entity, we cannot create this relationship. Therefore, a Virtual Primary Key can be utilized to create a virtual relationship between these two entities.
To create a Virtual Primary Key in the entity, right-click the entity header and select Properties from the context menu or double-click the entity header.
On the Entity Properties page, check Virtual Primary Key checkbox.

Now, click Next. In the Layout Builder window, mark the existing field(s) as Primary Key.
Once done, click OK to close the window.

The Virtual Primary Key has been created for the Orders entity, and this change will not be forward engineered to the database.
Note that marking a Virtual Primary Key does not show any changes when applying a diff script, nor does it show any verification errors when verifying the data model for Read and Write Deployment.


Now, a virtual relationship can be created between the Orders and Invoices entities.
NOTE:
Entities with Virtual Primary Keys can only have outgoing relationships that are marked as virtual.
The primary key constraints for entities with Virtual Primary Keys are not forward engineered to the database. Hence, when the entity with a Virtual Primary Key is recreated in the database due to any changes in the properties or field names, it might lose its existing primary key constraints, if any are present in the database.
Was this helpful?